Si se dispone de un servidor (S)NTP (por ejemplo, reloj Meinberg) en la red, AC500 debe configurarse como cliente (S)NTP para recibir la información horaria correcta, que se establece en los informes MMS y GOOSE junto con los bits de estado correctos. Esto se hace en dos pasos:
-
Debe añadirse un nodo cliente (S)NTP bajo «Protocols» e introducir la dirección IP del servidor (S)NTP (192.168.84.250 en este ejemplo).
-
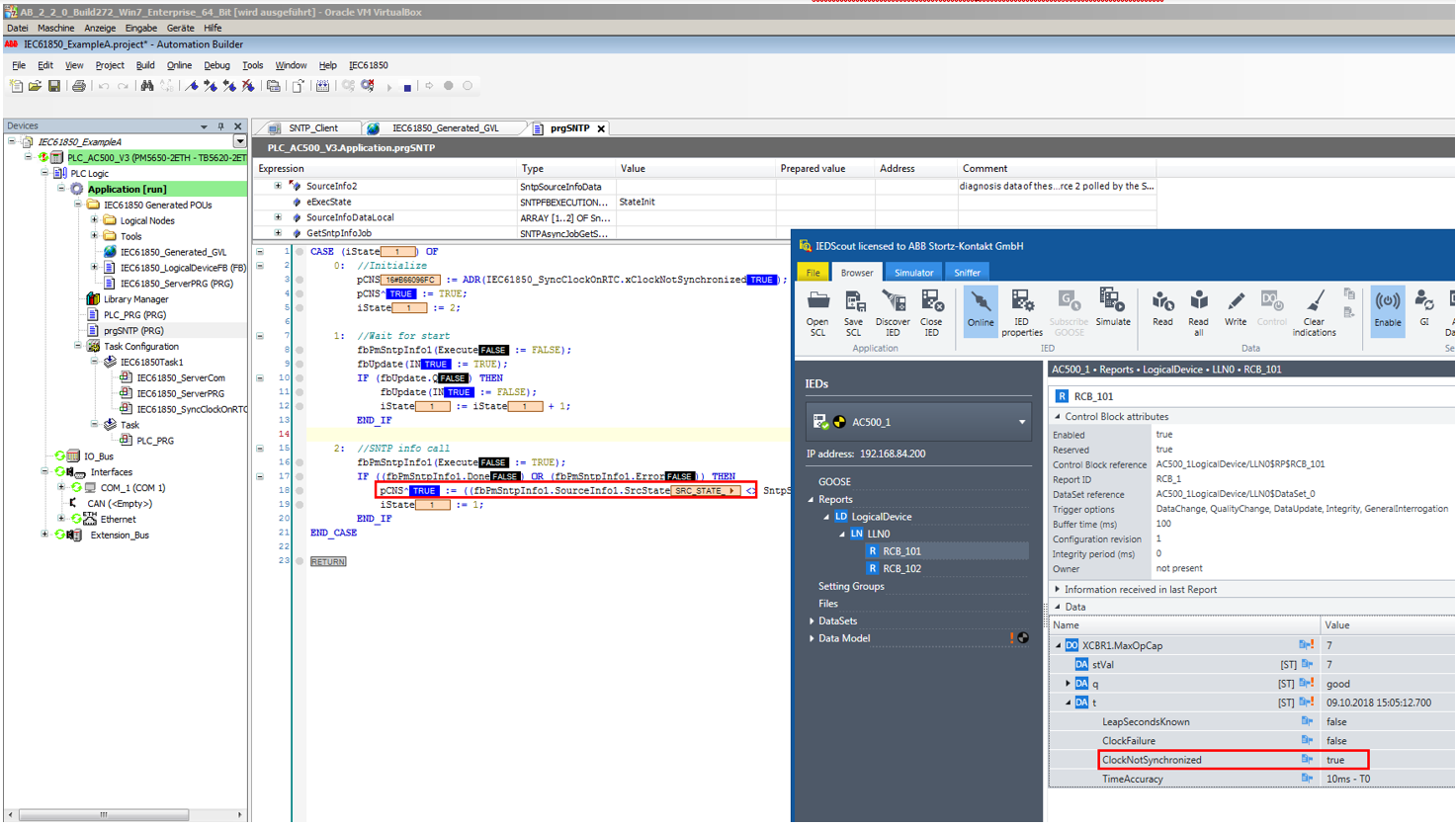
Establezca el bit de calidad de hora «ClockNotSynchronized» de la hora IEC 61850 correctamente. Por lo tanto, el bit debe leerse de «fbPmSntpInfo1.SourceInfo1.SrcState» y escribirse en la variable IEC 61850 «IEC61850_SyncClockOnRTC.xClockNotSynchronized».
El ejemplo A contiene un programa «prgSNTP», que lee y actualiza este bit de calidad de tiempo cada 30 segundos.
Si la hora SNTP funciona correctamente el «ClockNotSynchronized» es falso.
Si el servidor SNTP falla o se interrumpe la conexión, el «ClockNotSynchronized» es verdadero.


