En la pestaña del editor IEC 61850 es posible crear y eliminar conjuntos de datos, asignar atributos de datos (DA) y objetos de datos (DO) a un conjunto de datos y eliminar las asignaciones existentes.
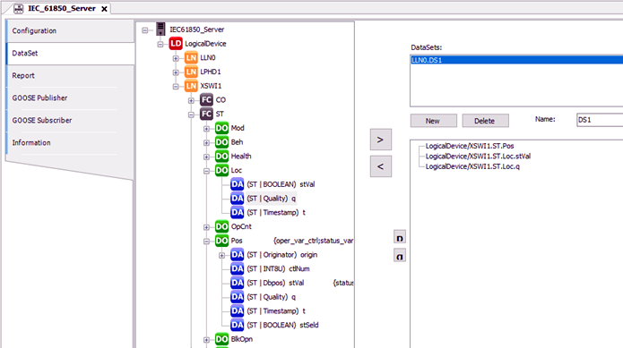
«Ficha DataSet» con el conjunto de datos «LLN0.DS1» compuesto por objetos de datos y atributos de datos.
Estructura de la ficha
La ventana de la izquierda muestra el servidor IEC 61850 creado .
⮫ «Configuración del servidor IEC 61850 con nodos lógicos»
La parte derecha sirve para crear, editar y borrar conjuntos de datos. En la ventana superior derecha se enumeran los conjuntos de datos. En la ventana inferior derecha, los atributos y objetos de datos pueden insertarse seleccionándolos en la ventana izquierda e insertándolos mediante el botón «>».
El número máximo de conjuntos de datos se indica en Límites/datos técnicos.
La barra de estado de la parte inferior muestra más detalles de los elementos elegidos.
El orden de los atributos de un conjunto de datos es importante para la recepción y el envío de mensajes GOOSE. El tipo y el orden de las entradas del remitente y del destinatario deben ser idénticos para la comunicación GOOSE.
Botones:
-
[Nuevo]: Cree un nuevo conjunto de datos. Aparece en la sección «DataSets» y se denomina «LLN0.DataSet_Suffix». El sufijo se incrementa empezando por 0 (1. Conjunto de datos: LLN0.DataSet_0 ...)
-
[Borrar]: Borrar un conjunto de datos: Seleccione el conjunto de datos deseado en la sección «DataSets» y active el botón [Delete].
-
[>]: Asigna un atributo o un objeto de datos al conjunto de datos seleccionado. Primero seleccione el conjunto de datos en la ventana superior derecha, luego seleccione el atributo o el objeto de datos en la ventana izquierda y active el botón «>».
-
[<]: Elimina un elemento de un conjunto de datos. Primero seleccione el conjunto de datos en la ventana superior derecha, luego seleccione el atributo o el objeto de datos en la ventana inferior derecha y active el botón «<».
-
: Desplaza la entrada seleccionada una fila hacia arriba. -
: Desplaza la entrada seleccionada una fila hacia abajo.
Campo de entrada:
-
«Nombre: » Se puede editar el nombre del conjunto de datos. El nombre recibe el prefijo «LLN0.».
